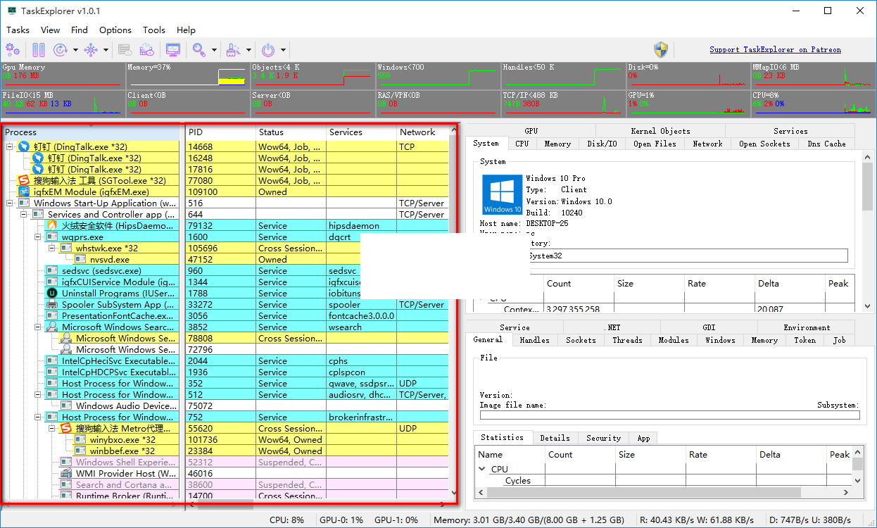
TaskExplorer官方版是一款十分出色的高级任务管理器,TaskExplorer官方版界面美观,使用流畅,支持查看计算机软硬件信息,包括CPU、硬盘使用量、网络上行下行速度、并发率等信息。不仅如此,TaskExplorer最新版还支持对硬盘的使用量进行实时更新等操作。
-
1.3 中文版查看
-
2.0 电脑版查看
-
1.51 最新版查看
-
官方版查看
-
4.25 最新版查看
TaskExplorer功能介绍
1、GPU内存使用量
2、内存使用量
3、硬盘时时使用量。
4、网络上传下载量。
5、GPU使用率。
6、cpu使用率。
TaskExplorer软件特色
1、TaskExplorer官方版拥有好用的搜索功能。搜索栏能够帮助你快速寻找当前标签页中的内容。
2、进程管理。默认使用列表方式显示,你也可以选择使用树状目录模式,选中一个进程后,点击界面底部的“Process Details”能查看详细信息和与之有关的程序。
3、管理服务。Task Manager DeLuxe除了能够开启/停止windows中的服务外,还带有卸载功能,无用的服务就可以利用这个功能删除掉。甚至你还可以利用这个功能来手动精简服务。
4、开机自启动项管理。这个任务管理器中的自启动项管理功能很强大,隐藏在注册表中的自启动项也能够扫描到。比如令人讨厌的flash player升级程序、java升级程序都可以检测并删除。
5、查看系统信息和增强型的“性能”。在“performance”标签页中,大家可以看到熟悉的性能界面,不过Task Manager DeLuxe还可以监控cpu的speed,也就是处理器处于什么运行频率。
TaskExplorer使用方法
1、用户可以点击本网站提供的下载路径下载得到对应的程序安装包
2、通过解压功能将压缩包打开,打开程序数据包后就可以看到对应的程序文件
3、找到主程序,双击主程序即可将程序打开,弹出功能分布清晰的界面
4、进入应用程序后,可以看到整个应用程序界面都会显示您的电脑应用程序
5、用户可以在界面下方看到您的电脑CPU使用率以及GPU使用率
6、可以统计出电脑中的应用磁盘使用量以及剩余多少,可以直接看得到
7、当然程序远不止只统计这些,还有很多其他与您的电脑息息相关的数据信息都有显示
8、在用户界面的右边,可以看到每一个程序以及文件夹的使用率,占用内存等
9、还可以查询到磁盘中的数据信息,文件以及数据的占用磁盘信息都可以直接看到
其中的GPU内存使用量和使用率功能可以获得和windows 10中任务管理器一样的效果。
而上传下载使用量也是分开显示的,你可以看到实际的传输速度。
所有资源监视器区域的背景都包含历史数据的折线图,所以只要你打开TaskExplorer,那么就可以看到过去一段时间内某些硬件的使用情况。
当然,如果你是专业用户,自然还可以从TaskExplorer界面的其他区域来获得更多有用的功能。
TaskExplorer更新日志
1:全新界面,清爽,简单,高效
2:性能越来越好
小编推荐:在经历了那么多年的更新与优化,TaskExplorer变得更加人性化,也更加的具有科技感,强烈推荐给大家,欢迎下载。感兴趣的还可以下载daemon tools pro、fmodex.dll、该内存不能为read修复工具、microsoft .net framework。

豆包电脑版
鲁大师
360浏览器
微信
腾讯电脑管家
抖音电脑版
Microsoft Excel 2020
QQ浏览器
搜狗浏览器
360软件管家
腾讯视频播放器
优酷客户端
爱奇艺
向日葵远程控制软件
网易云音乐
WPS Office
CorelDraw X4
腾讯应用宝
百度网盘
游戏加加
网易MuMu12
Origin橘子平台
迅雷11
AutoCAD2007
益盟操盘手
千牛卖家版





























